创建派生指标
概述
应用场景
派生指标基于基础指标创建,主要用于以添加业务限定的修饰、添加统计周期的修饰、添加衍生计算的修饰,常见的派生指标有:
| 指标名称 | 指标定义 | 指标内容 |
|---|---|---|
| 有效订单额 | * 基础指标:订单额 * 业务限定:订单状态 = "有效" | 基于订单额指标,只计算订单状态为"有效"的这类订单的金额总和。 |
| 近7日日均访问量 | * 基础指标:访问用户数 * 时间限定:近7日 日均 | 基于访问用户数指标,查询时会查询当天日期以及前6日的每日访问用户数,并将这7日的每日用户数计算平均值。 |
| 销售额增长率 | * 基础指标:销售额 * 衍生方式:日环比增长率 | 基于销售额,计算当日和前一日的销售额,计算增长率=(当日值-前一日值)/前一日值。 |
功能简介
派生指标是在基础指标或复合指标的基础上,结合时间限定、业务限定以及衍生方式和分析维度形成的新指标。

新建派生指标
操作步骤
功能入口
在左侧导航栏选择指标定义,在界面的右上角点击新建指标,在弹窗中选择派生指标。

设置指标定义
设置基础/复合指标
在下拉框中选择用于创建派生指标的基础、复合指标。
派生指标需要基于一个原子指标或不包含派生指标的复合指标进行定义。

设置时间限定

内容详细说明自定义时间限定
- 快捷筛选
![]() |
系统内置了常用的统计周期。 管理员可以在 指标定义->时间限定中进行常用的统计周期管理。 |
- 自定义统计周期
![]() |
最近...通过 最近... 模式定义统计日期,适用于以当前时间为基准,向前后向后偏移一段时间的范围选择,以下为常见的配置:- 时间粒度日 - 过去3日至当日- 以 2024-05-20 为例,统计的时间范围为 2024-05-17~2024-05-20 ,共4日- 时间粒度日 - 过去1月至当日- 以 2024-05-20 为例,统计时间范围为 2024-04-20~2024-05-20- 时间粒度月 - 未来1年至当月- 以 2024-05-20 为例,统计时间范围为 2024-05月~2025-05月两个整月的数据- 时间粒度日 - 过去5日(交易日)至当日- 以 2024-05-20 为例,统计时间范围为 以2024-05-20作为基准,向前找5个交易日 |
![]() |
自...至今通过自...至今 模式定义统计日期,适用于统计本年至今、本月至今这种累加多日的指标结果。- 时间粒度日 - 当前月月初至当日- 以 2024-05-20 为例,统计的时间范围为 2024-05-01 ~ 2024-05-20- 时间粒度月 - 减少1年年初至当月- 以 2024-05-20 为例,统计的时间范围为 2023-01月 ~ 2024-05月 |
![]() |
期初期末通过 期初期末 模式定义统计日期,适用于返回某个特定的时间指标值。- 时间粒度日 - 减少1月月内最后一日- 以 2024-05-20 为例,统计时间范围为 2024-05-31- 时间粒度月 - 当前年年内第一月- 以 2024-05-20 为例,统计时间范围为 2024-01月 |
![]() |
单日期通过 单日期 模式定义统计日期,适用于查看上月,昨日等特定时间。 - 时间粒度日 - T-1日- 以 2024-05-20 为例,统计时间范围为 2024-05-19- 时间粒度日 - T-1月- 以 2024-05-20 为例,统计时间范围为 2024-04-20- 时间粒度月 - T-1年- 以 2024-05-20 为例,统计时间范围为 2023-05月 |
![]() |
计算方式 - 整体: 在选定时间范围内的数据总和。 - 均值: 在一定时间范围内每天平均的数值。它是总量除以天数。 - 峰值: 这代表在选定时间段内观察到的最高单日数值。 - 谷值: 这是在一定时间内记录的最低单日数值。 |

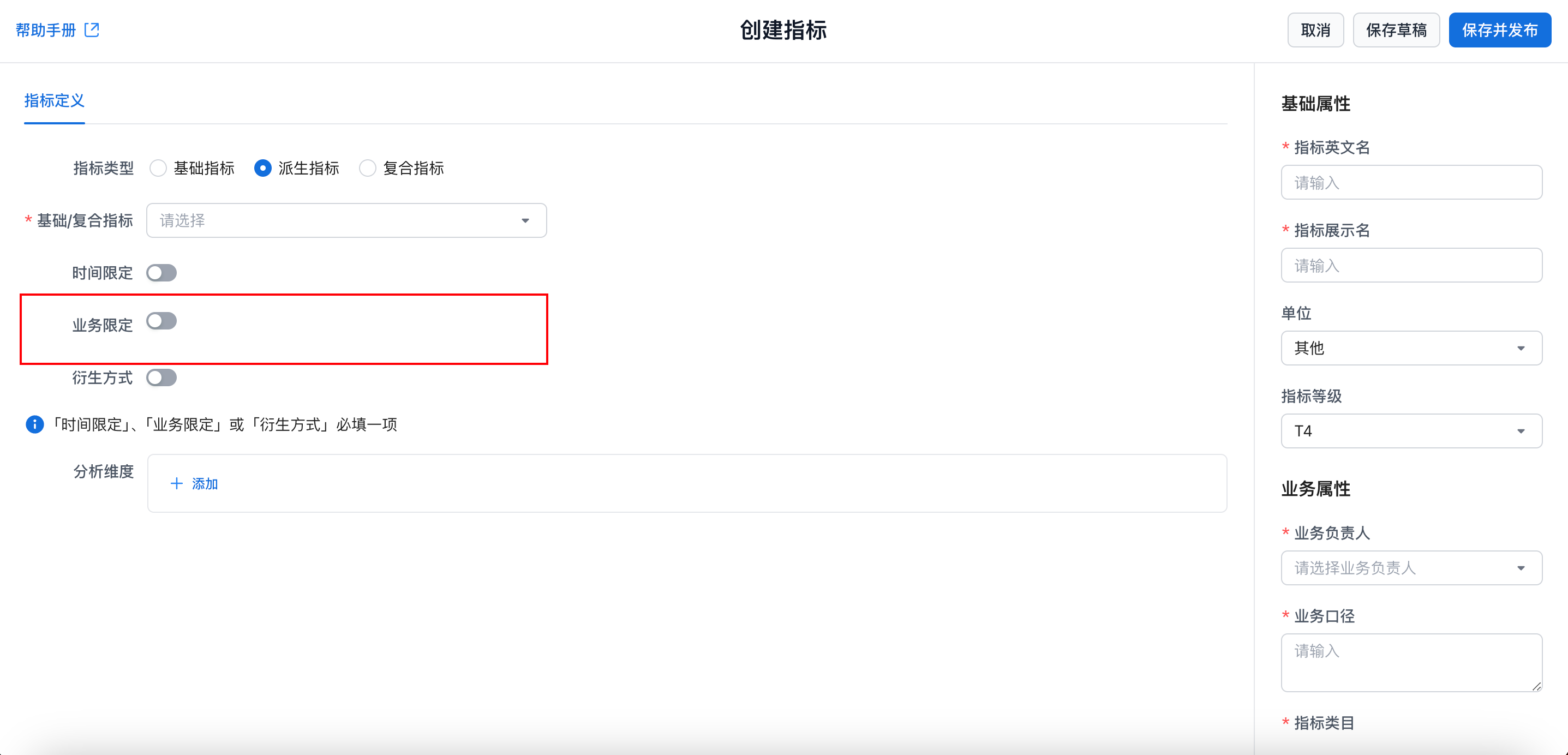
配置项详细说明业务限定
- 常规:使用当前选定的基础指标中可用于分析的维度进行筛选。
![]() |
对于不同的字段类型,支持不同的筛选匹配规则: - 文本 - 等于、不等于:支持选择多个值,多值为或关系 - 包含、不包含:值中包含指定的文本 - 以/不以...开头/结尾:值的开头或结尾满足条件 - 数值(整数、小数) - 等于、不等于:匹配指定的数值 - 大于、小于、大于等于、小于等于、介于、超出范围:匹配满足区间的数值范围 - 时间(日期、时间日期) - 指定时间:匹配单个日期值 - 时间范围:匹配满足时间范围的日期,包含选择的最大最小日期 - 超出范围:匹配不满足指定时间范围的日期,不包含选择的最大最小日期 - 早于、晚于:匹配早于或晚于指定日期的日期,不包含选中的日期 |
- 自定义表达式:使用筛选表达式,进行字段的筛选,指标会基于筛选后的数据内容计算
![]() |
支持使用 AND、OR 将多个匹配条件组合进行筛选 - 保留最近7日的订单数据 <br>[订单表/订单日期] >= Dateadd(Today(),-6,"DAY") AND [订单表/订单日期] <= Today()<br>- 保留已支付或三方渠道未支付的订单数据 <br>[订单表/订单状态]="已支付" OR ([订单表/订单状态]="未支付" AND In([支付渠道/渠道],"支付宝","微信","银联支付"))<br> |
设置衍生方式

| 配置项 | 详细说明 | ||||
|---|---|---|---|---|---|
| 衍生方法 | 同环比 | 类型 | ![]() |
目前在不同时间粒度下支持的同环比: ● 日:环比值、环比增长值、环比增长率 ● 周/月/季/年:同比值、同比增长率、同比增长值 |
|
| 排名 | 排名范围 | ![]() |
表示计算排名的窗口 | ||
| 排名维度 | ![]() |
与占比指标的占比维度类似,如果筛选中有这个维度的筛选,那么计算排名时会忽略这个筛选 | |||
| 排名方法 | 当前支持的三种排名方式: * Rank:1,1,3,4 * RankDense:1,1,2,3 * RowNumber:1,2,3,4 |
当前支持的三种排名方式: ● Rank:1,1,3,4 ● RankDense:1,1,2,3 ● RowNumber:1,2,3,4 |
|||
| 占比 | 占比范围 | ![]() |
表示计算占比的分母时所用的维度,如果在这里配置了这个参数,那么在分析时必须带上这个维度分析。 如果是指标日期,用“metric_time”。 例子: 占比范围为“省”,指标为订单量,分析时的维度为省市区,那么这个指标算的是,每个区占全省订单量的比例 |
||
| 占比维度 | ![]() |
如果配置了占比维度,则在查询时必须带上这个维度。表示的含义是:如果筛选中有这个维度的筛选,那么在算分母时忽略这个筛选。 例子: 江苏省有南京市和苏州市两个市的订单量,分别为10和40 占比范围:省 占比维度:市 如果筛选中选择 city=苏州,那么苏州占比为 80% 如果占比维度没有市,那么占比为100% |
|||
| 自定义聚合 | ![]() |
点击下拉框选取聚合方式: a. 均值、最大值、最小值 |
说明
环比:是指在一定时间周期内,与上一时期相比的变化情况。例如,我们可以用环比来比较一个月、一个季度或一年的数据变化情况
同比:是指与同一年相同时间段的数据进行比较的变化情况。例如,我们可以用同比来比较今年第一季度、去年第一季度的数据变化情况。
设置分析维度
选择该基础指标可以用来分析的维度,可以用于指标的多维分组或筛选。

提示
派生指标的可用维度,来自于其选择的基础/复合指标的可用维度。
注意
派生指标保存后,若其基础指标进行了可用维度的修改,当前系统不会自动将新增的维度填充到当前指标中,你需要手动选择变更。
设置指标属性

填写指标的属性信息,该属性内容以及是否必填可以由管理员进行自定义管理。其中内置的系统属性不支持管理员自定义,以下为重要的系统属性:
| 属性 | 规范 |
|---|---|
| 指标英文名 | 支持英文字母、数字以及下划线(_),全局唯一 ::: 指标英文名创建后不支持修改 查询 API 中传入指标英文名查询结果 ::: |
| 指标展示名 | 支持任意字符,全局唯一 |
| 单位 | 选择指标的单位 |
| 业务负责人 | 指标的业务负责人,可以由管理员关闭该属性 |
| 业务口径 | 指标的业务口径,用来详细描述指标的口径以及业务含义 |
| 指标类目 | 指标的类目,系统提供未分类类目 |
保存/发布指标

| 功能 | 说明 |
|---|---|
| 保存草稿 | 将当前指标定义保存为草稿 |
| 保存并发布 | 将当前指标发布,指标发布后其他用户可以查询该指标的数据 |











当前支持的三种排名方式: * Rank:1,1,3,4 * RankDense:1,1,2,3 * RowNumber:1,2,3,4

